Importation, Organisation et Écriture de Données

Formation R

Bonnes Pratiques d’Organisation de Projet

  • Lorsque vous démarrez une nouvelle analyse, organisez votre travail en créant un système de dossiers structuré :

  • 📂 r_training

  • 📁 scripts/ (code)

  • 📂 data/ (jeux de données)

  • 📁 outputs/ (résultats comme graphiques, tableaux, etc.)

graph TD;
A[r_training] --> B[scripts];
A --> C[data];
A --> D[outputs];

graph TD;
A[r_training] --> B[scripts];
A --> C[data];
A --> D[outputs];

Note

Utilisez des minuscules et des tirets (-) au lieu d’espaces lors de la dénomination de dossiers, fichiers et objets dans R pour maintenir la cohérence et faciliter la gestion.

Comprendre les Chemins de Dossiers

  • Un chemin est une adresse qui indique à un logiciel où trouver un fichier ou dossier sur votre ordinateur.

Deux Types de Chemins :

  1. Chemin Absolu : /Users/votrenom/Desktop/r_training
  2. Chemin Relatif : r_training/scripts

L’Avantage d’Utiliser des Projets

R ne sait pas automatiquement où se trouvent vos fichiers. L’utilisation d’un projet RStudio crée un raccourci qui indique à R où tout trouver, rendant votre flux de travail plus fluide.

Configuration de Votre Environnement

05:00

  1. Créez un nouveau Dossier nommé r_training

  2. Créez un Projet

  • Ouvrez RStudio.
  • Allez dans File > New Project > Existing Directory.
  • Naviguez vers votre dossier r_training et cliquez sur Open.
  • Cliquez sur Create Project pour terminer.
  1. Ouvrez le Projet (Double-cliquez sur le fichier pour l’ouvrir dans RStudio.)

  2. Exécutez cette commande dans la Console RStudio :

usethis::use_course("https://github.com/your-organization/course-repo")
  • Suivez les instructions pour décompresser le matériel dans votre dossier de projet.

Vous êtes prêt à commencer ! 🎉

Organiser le Dossier data

graph TD;
A[data] --> B[Raw];
A --> C[Intermediate];
A --> D[Final];

graph TD;
A[data] --> B[Raw];
A --> C[Intermediate];
A --> D[Final];

Raw

  • Données originales, non modifiées.
  • Sauvegarde recommandée pour préserver l’intégrité.

Intermediate

  • Données formatées, renommées et organisées.
  • Prêtes pour un nettoyage supplémentaire.

Final

  • Données nettoyées et transformées.
  • Prêtes pour graphiques, tableaux et régressions.

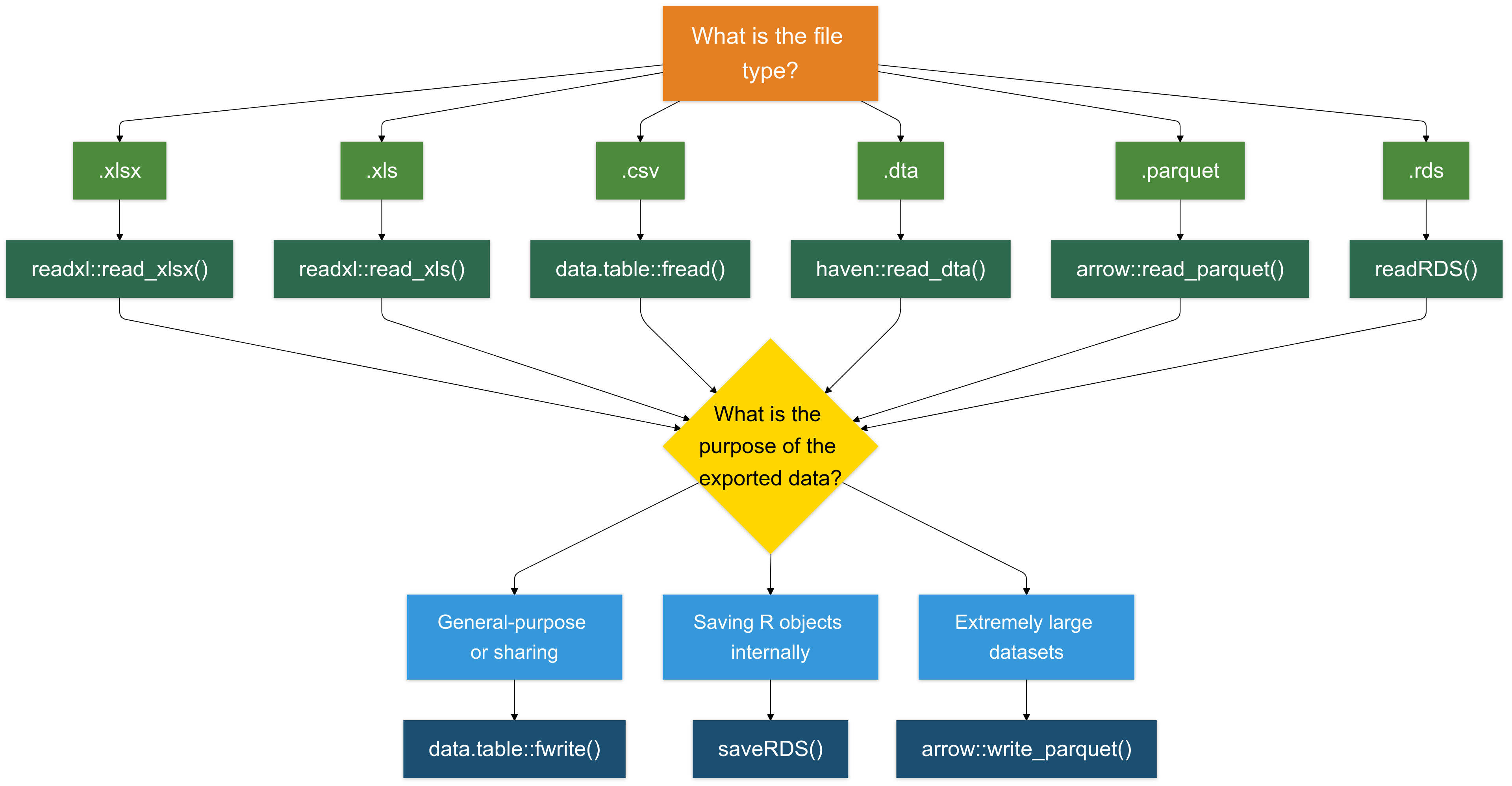
Import

Préparer les Données pour R : Concepts Généraux et Bonnes Pratiques

  • Types de Documents les organisations s’appuient largement sur les tableurs (lire)

  • Les formats de données courants incluent :

  • Tableurs (.csv, .xlsx, xls…) : Standard pour données structurées.

  • DTA (.dta) : Utilisé pour les données de STATA.

  • Tableurs

  • CSV est généralement préférable :

  • Plus facile à importer et traiter.

  • Plus compatible entre différents systèmes et logiciels et beaucoup plus léger.

Avancé

Le format Apache Arrow est conçu pour gérer efficacement de grands ensembles de données, le rendant adapté à l’analyse de big data. Les fichiers Arrow offrent des opérations de lecture/écriture plus rapides que les formats traditionnels.

Importer des Données dans R

  • Principales Méthodes d’Import
  • La bibliothèque readxl fournit des fonctions utiles
  • read_xls() pour fichiers XLS (.xls).
  • read_xlsx() pour fichiers Excel (.xlsx).
  • read_csv() fichiers CSV (.csv).
  • read_dta() pour fichiers .dta, utilisant le paquet haven.
  • readRDS() pour fichiers .RDS.
  • Exemple : Importer un Fichier .xlsx
  • Pour importer un fichier Excel, vous devrez charger le paquet readxl
# Installer le paquet si nécessaire
install.packages("readxl")

# Charger le paquet readxl
library(readxl)

# Importer des données depuis un fichier .xlsx
data <- read_excel("data_tax.xlsx")

Exercice 1 : Importation de Données

Vous pouvez trouver l’exercice dans le dossier “Exercises/exercise_01_template.R”

10:00

Vos tâches :

  1. Charger les paquets avec pacman

  2. Importer trois jeux de données :

  • firm_characteristics.csv (utiliser fread)
  • vat_declarations.dta (utiliser read_dta)
  • cit_declarations.xlsx feuille 2 (utiliser read_excel)
  1. Pour chaque jeu de données :
  • Afficher les 5 premières lignes
  • Vérifier les noms de colonnes
  • Nettoyer les noms avec janitor::clean_names()
  1. Bonus : S’assurer que les colonnes d’ID d’entreprise ont le même nom dans tous les jeux de données

Exercice 1 : Solutions

# Charger les paquets
packages <- c("readxl", "dplyr", "tidyverse", "data.table", "here", "haven", "janitor")
if (!require("pacman")) install.packages("pacman")
pacman::p_load(packages, character.only = TRUE, install = TRUE)

# Charger les caractéristiques d'entreprises
dt_firms <- fread(here("Data", "Raw", "firm_characteristics.csv"))
head(dt_firms, 5)
names(dt_firms)
dt_firms <- clean_names(dt_firms)

# Charger les déclarations de TVA
panel_vat <- read_dta(here("Data", "Raw", "vat_declarations.dta"))
head(panel_vat, 5)
names(panel_vat)

# Charger les déclarations d'impôt sur les sociétés
panel_cit <- read_excel(here("Data", "Raw", "cit_declarations.xlsx"), sheet = 2)
head(panel_cit, 5)
names(panel_cit)

# Bonus : Assurer une dénomination cohérente
panel_vat <- rename(panel_vat, firm_id = id_firm)  # si nécessaire

Inspecter les Données

Inspecter Vos Données : Premier Aperçu

  1. Une fois les données importées, nous voulons d’abord les examiner 👀
# afficher les 5 premières lignes
head(data)
# A tibble: 6 × 7
  `Taxpayer ID` Name       `Tax Filing Year` `Taxable Income` `Tax Paid` Region
  <chr>         <chr>                  <dbl>            <dbl>      <dbl> <chr> 
1 TX001         John Doe                2020            89854       8985 North 
2 TX001         John Doe                2021            65289       6528 North 
3 TX001         John Doe                2022            87053       8705 North 
4 TX001         John Doe                2023            58685       5868 North 
5 TX002         Jane Smith              2020            97152       9715 South 
6 TX002         Jane Smith              2021            62035       6203 South 
# ℹ 1 more variable: `Payment Date` <dttm>
# afficher les 5 dernières lignes
tail(data)
# A tibble: 6 × 7
  `Taxpayer ID` Name        `Tax Filing Year` `Taxable Income` `Tax Paid` Region
  <chr>         <chr>                   <dbl>            <dbl>      <dbl> <chr> 
1 TX009         Olivia King              2022            91276       9127 North 
2 TX009         Olivia King              2023            90487       9048 North 
3 TX010         Liam Scott               2020            50776       5077 South 
4 TX010         Liam Scott               2021            86257       8625 South 
5 TX010         Liam Scott               2022            52659       5265 South 
6 TX010         Liam Scott               2023            76665       7666 South 
# ℹ 1 more variable: `Payment Date` <dttm>
# ouvrir l'ensemble de données complet
# View(data)

Note

Vous remarquerez peut-être que les colonnes Taxpayer ID et Full Name sont entourées d’accents graves. C’est parce qu’elles contiennent des espaces, ce qui enfreint les règles de dénomination standard de R, les rendant non syntaxiques. Pour faire référence à ces variables dans R, vous devez les entourer d’accents graves.

Inspecter Vos Données : Dimensions

  1. Vérifier les dimensions de vos données :
# Combien de lignes et de colonnes ?
dim(data)
[1] 40  7
# Nombre de lignes
nrow(data)
[1] 40
# Nombre de colonnes
ncol(data)
[1] 7

Inspecter Vos Données : Structure

  1. Obtenir les noms de colonnes et examiner la structure des données :
# Lister tous les noms de colonnes
names(data)
[1] "Taxpayer ID"     "Name"            "Tax Filing Year" "Taxable Income" 
[5] "Tax Paid"        "Region"          "Payment Date"   
# Ou utiliser colnames()
colnames(data)
[1] "Taxpayer ID"     "Name"            "Tax Filing Year" "Taxable Income" 
[5] "Tax Paid"        "Region"          "Payment Date"   
# Vérifier la structure en détail
str(data)
tibble [40 × 7] (S3: tbl_df/tbl/data.frame)
 $ Taxpayer ID    : chr [1:40] "TX001" "TX001" "TX001" "TX001" ...
 $ Name           : chr [1:40] "John Doe" "John Doe" "John Doe" "John Doe" ...
 $ Tax Filing Year: num [1:40] 2020 2021 2022 2023 2020 ...
 $ Taxable Income : num [1:40] 89854 65289 87053 58685 97152 ...
 $ Tax Paid       : num [1:40] 8985 6528 8705 5868 9715 ...
 $ Region         : chr [1:40] "North" "North" "North" "North" ...
 $ Payment Date   : POSIXct[1:40], format: "2020-01-31" "2021-12-31" ...

Inspecter Vos Données : Meilleure Vue de Structure

  1. Obtenons un meilleur aperçu de la structure et du contenu des données :
# Installer le paquet si nécessaire
# install.packages("dplyr")

# Charger le paquet dplyr
library(dplyr)

# Obtenir un aperçu des données
glimpse(data)
Rows: 40
Columns: 7
$ `Taxpayer ID`     <chr> "TX001", "TX001", "TX001", "TX001", "TX002", "TX002"…
$ Name              <chr> "John Doe", "John Doe", "John Doe", "John Doe", "Jan…
$ `Tax Filing Year` <dbl> 2020, 2021, 2022, 2023, 2020, 2021, 2022, 2023, 2020…
$ `Taxable Income`  <dbl> 89854, 65289, 87053, 58685, 97152, 62035, 60378, 876…
$ `Tax Paid`        <dbl> 8985, 6528, 8705, 5868, 9715, 6203, 6037, 8768, 9368…
$ Region            <chr> "North", "North", "North", "North", "South", "South"…
$ `Payment Date`    <dttm> 2020-01-31, 2021-12-31, 2022-01-31, 2023-04-30, 202…

Astuce

glimpse() est comme str() mais plus lisible ! Il montre les types de données, les premières valeurs, et s’adapte bien à votre console.

Inspecter Vos Données : Statistiques Résumées

  1. Générer des statistiques résumées pour toutes les colonnes :
# Obtenir des statistiques résumées
summary(data)
 Taxpayer ID            Name           Tax Filing Year Taxable Income 
 Length:40          Length:40          Min.   :2020    Min.   :50438  
 Class :character   Class :character   1st Qu.:2021    1st Qu.:58748  
 Mode  :character   Mode  :character   Median :2022    Median :78590  
                                       Mean   :2022    Mean   :75504  
                                       3rd Qu.:2022    3rd Qu.:90287  
                                       Max.   :2023    Max.   :98140  
    Tax Paid       Region           Payment Date                
 Min.   :5043   Length:40          Min.   :2020-01-31 00:00:00  
 1st Qu.:5874   Class :character   1st Qu.:2021-04-23 06:00:00  
 Median :7858   Mode  :character   Median :2022-01-15 12:00:00  
 Mean   :7550                      Mean   :2022-01-02 09:00:00  
 3rd Qu.:9028                      3rd Qu.:2023-01-07 18:00:00  
 Max.   :9814                      Max.   :2023-11-30 00:00:00  

Astuce

summary() est incroyablement utile ! Pour les variables numériques, il montre min, max, moyenne, médiane et quartiles. Pour les variables caractères, il montre longueur et classe.

Nettoyer les Noms de Colonnes

  1. Maintenant, nous allons nous assurer que nos noms de variables suivent la convention snake_case 😎
  • Option 1 : Renommer les colonnes manuellement :
# Nous pouvons renommer les colonnes une par une
data = rename(
  data, 
  tax_payer_id    = `Taxpayer ID`,
  name            = `Name`
  ...
)
  • Option 2 : Convertir automatiquement tous les noms de colonnes en snake_case avec janitor :
# Installer le paquet si nécessaire
# install.packages("janitor")

# Charger le paquet janitor
library(janitor)

# transformer tous les noms de variables en snake_case
data = clean_names(data)

# jeter un œil
names(data)
[1] "taxpayer_id"     "name"            "tax_filing_year" "taxable_income" 
[5] "tax_paid"        "region"          "payment_date"   

Exercice 2 : Inspecter les Données

Vous pouvez trouver l’exercice dans le dossier “Exercises/exercise_02_template.R”

10:00

Vos tâches :

En utilisant les trois jeux de données que vous avez importés dans l’Exercice 1 :

  1. Pour dt_firms :
  • Vérifier les dimensions (lignes et colonnes)
  • Utiliser glimpse() pour examiner la structure
  • Générer des statistiques résumées
  1. Pour panel_vat :
  • Afficher les 10 premières lignes
  • Vérifier le nombre d’entreprises uniques
  • Trouver les noms de colonnes
  1. Pour panel_cit :
  • Afficher les 5 dernières lignes
  • Vérifier s’il y a des valeurs manquantes en utilisant summary()

Exercice 2 : Solutions

# Charger les paquets requis
library(dplyr)
library(data.table)

# 1. Inspecter dt_firms
dim(dt_firms)
glimpse(dt_firms)
summary(dt_firms)

# 2. Inspecter panel_vat
head(panel_vat, 10)
length(unique(panel_vat$firm_id))
names(panel_vat)

# 3. Inspecter panel_cit
tail(panel_cit, 5)
summary(panel_cit)

Écrire des Données dans R

Écrire au Format .csv est (Presque) Toujours un Bon Choix

  • Pour la plupart des cas, écrire des données au format .csv est une option fiable et largement compatible.

  • Je recommande d’utiliser la fonction fwrite du paquet data.table pour sa rapidité et son efficacité.

  • Ci-dessous, nous sauvegardons divers jeux de données dans le dossier Intermediate en utilisant fwrite :
# Écrire les Données TVA
fwrite(panel_vat, here("quarto_files", "Solutions", "Data", "Intermediate", "panel_vat.csv"))

# Écrire les Déclarations d'Impôt sur les Sociétés
fwrite(panel_cit, here("quarto_files", "Solutions", "Data", "Intermediate", "panel_cit.csv"))

# Écrire les Caractéristiques d'Entreprises
fwrite(dt_firms, here("quarto_files", "Solutions", "Data", "Intermediate", "dt_firms.csv"))

Il y a d’autres options pour écrire des données

  • Écrire des Fichiers .rds (Pour Objets R)

  • Le format .rds est spécifiquement conçu pour sauvegarder des objets R. Il est utile pour sauvegarder des résultats intermédiaires, objets ou données.

  • Nous explorerons ce format plus en détail plus tard, mais voici un exemple rapide :

# Exemple
base::saveRDS(data, "data_tax.rds")
  • Écrire des Fichiers .xlsx (Pour Compatibilité Excel) : Pour sauvegarder des données au format Excel (.xlsx), utilisez le paquet writexl. Il est léger et ne nécessite pas de dépendances externes.
# Exemple
writexl::write_xlsx(data, "data_tax.xlsx")
  • Écrire des Fichiers .parquet (Pour Grands Jeux de Données) : Le format .parquet est un format de stockage en colonnes très efficace pour la lecture et l’écriture de grands jeux de données (généralement >1GB).
# Exemple
arrow::write_parquet(data, "data_tax.parquet")

# Lire des fichiers parquet
arrow::read_parquet("data_tax.parquet")

Pour Résumer

Exercice 3 : Écrire des Données Nettoyées

Vous pouvez trouver l’exercice dans le dossier “Exercises/exercise_03_template.R”

05:00

Vos tâches :

Sauvegarder les trois jeux de données nettoyés dans différents formats :

  1. Caractéristiques d’entreprises → CSV
    Sauvegarder comme data/intermediate/firms_clean.csv en utilisant fwrite()

  2. Déclarations de TVA → RDS
    Sauvegarder comme data/intermediate/vat_clean.rds en utilisant saveRDS()

  3. Déclarations d’impôt sur les sociétés → Parquet
    Sauvegarder comme data/intermediate/cit_clean.parquet en utilisant write_parquet()

  4. Bonus : Pourquoi avons-nous choisi différents formats pour chaque jeu de données ?

Exercice 3 : Solutions

# Charger les paquets requis
library(data.table)
library(arrow)
library(here)

# Sauvegarder les caractéristiques d'entreprises en CSV
fwrite(dt_firms, here("data", "intermediate", "firms_clean.csv"))

# Sauvegarder les déclarations de TVA en RDS
saveRDS(panel_vat, here("data", "intermediate", "vat_clean.rds"))

# Sauvegarder les déclarations d'impôt sur les sociétés en Parquet
write_parquet(panel_cit, here("data", "intermediate", "cit_clean.parquet"))

# Réponse Bonus :
# dt_firms (CSV) : Données de référence, lisibles par l'humain, partagées entre départements
# panel_vat (RDS) : Préserve les types de données R, chargement plus rapide dans les workflows R
# panel_cit (Parquet) : Stockage en colonnes efficace pour grands jeux de données de panel

Bonus : Connecter R aux Bases de Données

  • Pourquoi Se Connecter aux Bases de Données ?
  • Les données sont souvent stockées dans des bases de données centralisées pour une sécurité, accessibilité et gestion améliorées.
  • Les flux de travail traditionnels peuvent impliquer de soumettre des demandes de données aux équipes informatiques, causant des retards et une flexibilité limitée pour les analystes.

  • La Puissance de R pour l’Accès aux Bases de Données
  • En utilisant R, vous pouvez :
  • Interroger les données directement et en temps réel.
  • Importer de grands jeux de données de manière transparente dans votre environnement R.

Avertissement

Cependant, je suggère d’extraire les données en utilisant votre interface SQL puis de travailler avec les données extraites dans R.

Exemple : connexion à une base de données

# Charger les Paquets
library(DBI) # ce paquet est toujours nécessaire
library(RMariaDB) # il y a des paquets pour chaque type de base de données (ex. MySQL, PostgreSQL, etc.)

# Établir une connexion à la base de données
con <- dbConnect(
  MariaDB(),
  host = "database.server.com",
  user = "your_username",
  password = "your_password",
  dbname = "tax_database"
)

# Interroger la base de données
tax_data <- dbGetQuery(con, "SELECT * FROM vat_declarations WHERE year = 2023")

# Se déconnecter quand terminé
dbDisconnect(con)